首页
人工智能及应用
机器人与智能制造
微电子与集成电路
电子工艺与制造
无人机及应用技术
机器人与智能制造(本科)
PRODUCT CENTER
服务机器人(智能机器人)
工业机器人与系统集成
智能制造
ROS移动机器人学习平台eAI2100
智慧物流开发系统eAI8400
微型智能制造工厂开发系统eAI8200
协作机器人开发与应用平台Rbt4120
协作机器人开发与应用平台Rbt4100
机器视觉开发与实验平台RVP3300
ROS工业级6轴机器人学习平台eAI4600
ROS移动与搬运机器人学习平台eAI2600
ROS移动机器人学习平台eAI2400
ROS移动机器人学习平台eAI2000
机械臂拆装与电气拆装工作站Rbt2000
微型智能制造工厂开发系统eAI8220
PLC与机器人综合实验平台ECS3000
PLC与电气控制实验平台ECS2000
机器人学基础实验平台Rbt180
机器人学基础实验平台Rbt200
小型智慧物流系统Rbt5100
工业机器人焊接工作站Rbt3100
多功能工业机器人工作站Rbt3020
钣金激光加工智能制造系统
智能制造虚拟仿真与数字孪生软件
礼品(U盘)装配智能制造系统
机械加工与装配智能制造系统
食品分拣、装箱及搬运码垛智能制造系统
电子产品装配智能制造系统
智能制造数字工厂仿真系统VDF3000
智能制造执行系统(MES)
工业互联网(工业物联网)开发与实验平台
协作机器人应用与实训平台Rbt4020
协作机器人应用与实训平台Rbt4000
机器视觉应用与实训平台RVP2200
工业机器人应用工作站Rbt1000
工业机器人拆装与应用工作站Rbt1200
机器人与智能制造(本科)
服务机器人(智能机器人)
工业机器人与系统集成
智能制造
智能制造虚拟仿真与数字孪生软件
产品型号:西门子Tecnomatix
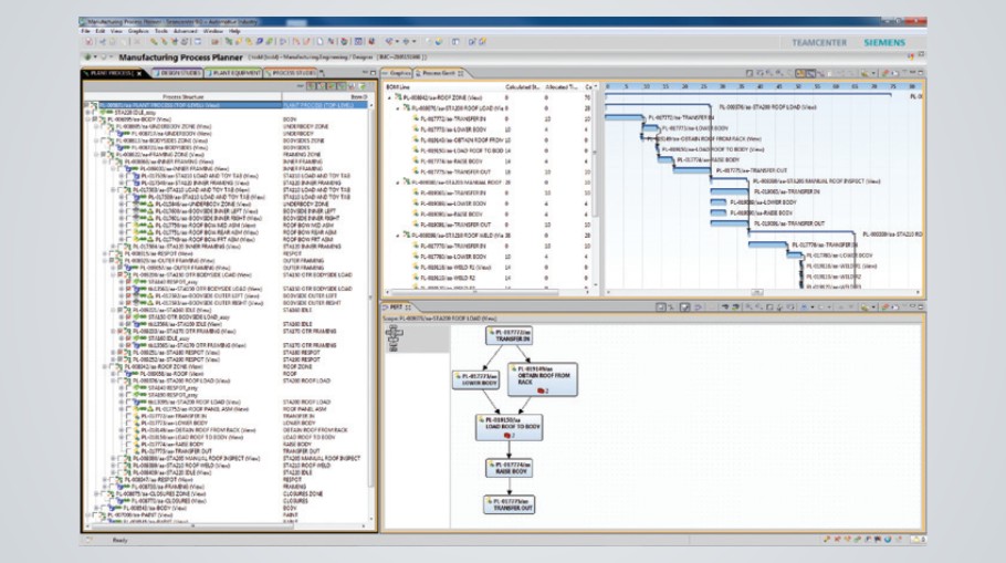
智能制造虚拟仿真与数字孪生软件西门子Tecnomatix
详细内容
零件规划与验证
装配规划与验证
机器人与自动化规划
工厂设计与优化
质量管理
生产管理
制造流程管理
Tecnomatix 制造知识管理
上一篇:
礼品(U盘)装配智能制造系统
下一篇:
钣金激光加工智能制造系统
©2004-2021 湖南科瑞特科技股份有限公司
湘ICP备 10001081号-10